Brevet : et si Siri jetait un oeil à ce qui vous entoure
Aujourd’hui même nous vous avons proposé de réaliser votre rêve de
rencontrer Siri en personne...
Trêve de plaisanterie, ce brevet Apple est l’occasion de
parler à nouveau de l’assistant préféré des possesseurs d’iPhone 4S. En
effet, la firme à la pomme continue de réfléchir et d’essayer d’améliorer
SIRi. Voici quelques unes des pistes de réflexion proposant par
exemple d’adapter l’assistant en fonction du
contexte :
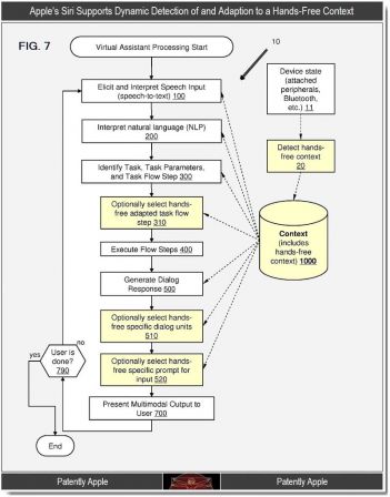
Si vous avez déjà utilisé Siri, vous vous êtes vite rendu compte que l’usage
que vous en avez fait été différent à la maison, au bureau ou en voiture.
Apple s’est penché sur la question et le brevet déposé propose
d’adapter SIRi à la situation. Grâce au contexte
étécté automatiquement ou par une action de la part de l’utilisateur, SIri
pourrait se mettre ou non en mode main libre. Dans certaines
situations, __il ne serait plus necessaire d’appuyer sur le bouton pour lancer
SIRI. L’assistant deviendrait donc complètement «mains libres».__
En activant différents modes, les comportements et notamment, les
réponses de Siri pourraient s’adapter à votre capacité à regarder
l’écran. De cette manière la parole serait mise en avant en voiture au
détriment de l’image qui pourrait perturber le conducteur.
La prise en compte du contexte va même jusqu’à évoquer la
possibilité que , via un APi, certaines application natives ou même tierces
puissent avoir des fonctionnalités différentes.
Si l’on est en droit de rêver des possibilités de Siri, l’utilisation d’API
pourrait aussi permettre de faire intéragir l’assistant avec autre chise que
l’iPhone comme on l’a vu avec les Hack de
Siri. les développeurs pourraient alors se faire plaisir et imaginer tout
un tas d’outils compatible Siri.
Ca laisse rêveur…
Retrouvez nos articles et tutos sur Siri :
Siri fonctionne sur un proxy pour régler le chauffage depuis son iPhone
(video)
Astuces iPhone 4S : Utiliser Siri pour accéder aux réglages de
l’iPhone- Pratique iPhone iOS
5 : Des problèmes de prononciation ? Passez Siri en mode
phonétique - Et tous nos autres billets Siri



Vincouch
30 janvier 2012 à 23 h 08 min
Imaginer une voiture relier complètement à SIRI ! Le futur serait énorme et
nos véhicules auraient une voix SIRIenne 😉
—
Commentaire posté avec l’application du blog iPhon.fr: http://bit.ly/appifon
Joso
30 janvier 2012 à 19 h 26 min
Attention Skynet va prendre le contrôle
—
Commentaire posté avec l’application du blog iPhon.fr: http://bit.ly/appifon
marco
30 janvier 2012 à 18 h 31 min
moi je trouve qu’il marche déjà plus que bien en français mais bon c’est sur
les anglophone ont un truc plus aboutit ce sera toujours ainsi vu que ça vient
des US
c’est déjà pas mal qu’il ait lancé une version FR en même temps tout le monde
ne le fait pas ça !!!!
Loxoris
30 janvier 2012 à 20 h 51 min
Vu le niveau trèèèèès limité de Siri en français, si il pouvait déjà ne plus
répondre une fois sur deux "désolé je ne comprend pas votre question" ou
"désolé, mes fonctionnalités ne me permettent pas de […]" etc (ces phrases,
vous les connaissez toute, elles sont récurrentes) Cela serait fantastique!
Parcequ’on à pas encore vue d’évolution de Siri… Qui reste une version beta
très… Beta, c’est le cas de le dire. C’est dommage, car on entrevoit bien à
travers des tweaks pour Siri toute les possibilités dont il pourrait se
parer… Mais aujourd’hui, c’est juste un bête produit d’appel…
—
Commentaire posté avec l’application du blog iPhon.fr: http://bit.ly/appifon
cohiba007
30 janvier 2012 à 17 h 58 min
Et si vous voulez vous faire une idée de la représentation physique de SIRI
version féminine US, regardez l’excellent épisode 14 de la saison 5 de "The Big
Bang Theory".
Dans ces conditions je passe mes nuits avec elle !!
un peu d’humour, ne supprimez pas ce post !
Isma40
30 janvier 2012 à 19 h 38 min
Si vous avez déjà utilisé Siri, vous vous êtes vite rendu compte que l’usage
que vous en avez fait "été" différent à la maison, au bureau ou en voiture.
Si vous avez déjà utilisé Siri, vous vous êtes vite rendu compte que l’usage
que vous en avez fait "était" différent à la maison, au bureau ou en
voiture.
—
Commentaire posté avec l’application du blog iPhon.fr: http://bit.ly/appifon
Da64
31 janvier 2012 à 0 h 15 min
Quid du respect de la vie privée et de la confidentialité du lieu ou on se
trouve??? Pensez y!
—
Commentaire posté avec l’application du blog iPhon.fr: http://bit.ly/appifon
waldo
30 janvier 2012 à 17 h 55 min
deja qu’ils l’améliore en français avant de pt plus haut que son Q
Coco
30 janvier 2012 à 20 h 34 min
Isma t content de toi
—
Commentaire posté avec l’application du blog iPhon.fr: http://bit.ly/appifon
Lepats
30 janvier 2012 à 20 h 45 min
Frchmt pas super en français effectivement !!! Louverture xcode au dev.
Permettra certainement de bien meilleur evolution pcq les brevets d’apple qui
ont 4 piges d’avances et qui vont au bout du projet 1fois /10 ne me laisse
esperer qu’une chose… l’amélioration du frenchi’z language!!!!
I.A
—
Commentaire posté avec l’application du blog iPhon.fr: http://bit.ly/appifon
Al
31 janvier 2012 à 1 h 03 min
Siri, c’est comme ma copine… elle comprend jamais rien… J’ai beau
articuler, y a rien à faire… Elle percute pas…
Qu’on soit en kit piéton, main libre, en bagnole ou au plumard… j’ai beau
articuler… elle comprend rien…
Du coup j’ai arrêté de m’en servir… de Siri, pas de ma copine… elle,
elle arrive au moins à arroser les plantes…
—
Commentaire posté avec l’application du blog iPhon.fr: http://bit.ly/appifon
Titi
31 janvier 2012 à 7 h 55 min
@Da64
Qque chose de particulier à cacher? Une maîtresse? Un cambriolage
discret?
Perso je préfère me fait "fliquer" et que l’on m’aide des que je le souhaite
sans avoir à préciser ou je suis, avec qui je suis… Bizarrement je nais
strictement rien a cacher…
Ce n’est qune avis personnel bien sur!
—
Commentaire posté avec l’application du blog iPhon.fr: http://bit.ly/appifon
marco
31 janvier 2012 à 9 h 46 min
pour moi siri marche plutôt bien ! (j’ai évidement plus de problèmes dans
une rue bruillante, il marche bcp moins bien avec un casque micro bluthooth
aussi ) mais je m’en sert au quotidien ! surtout pour dicter mes sms (très peu
de fautes) mais aussi pour noter les RV et les rappels qui sont précieux quand
ont a des journées chargées)je retrouve aussi bcp plus vite les noms de mon
agenda des personnes que je doit appeler (j’ai du faire quelques motifs sur les
noms certains étaient mal compris ) toutes ces fonctions la ne fonctionnent pas
parfaitement mais suffisamment bien pour en avoir une réelle utilité !